Author Login Chief Editor Login Reviewer Login Editor Login Remote Office

Computer Engineering ›› 2026, Vol. 52 ›› Issue (2): 209-220. doi: 10.19678/j.issn.1000-3428.0069919

• Computer Vision and Image Processing • Previous Articles     Next Articles

Infrared Ship Target Detection Based on Improved YOLOv7-tiny

XU Xiaoyang*(), WEI Wei, GAO Chongyang   

  1. School of Computer Science and Technology, Xi'an University of Science and Technology, Xi'an 710054, Shaanxi, China
  • Received:2024-05-27 Revised:2024-08-07 Online:2026-02-15 Published:2024-11-11
  • Contact: XU Xiaoyang

基于改进YOLOv7-tiny的红外船舶目标检测

许晓阳*(), 魏伟, 高重阳   

  1. 西安科技大学计算机科学与技术学院, 陕西 西安 710054
  • 通讯作者: 许晓阳
  • 作者简介:

    许晓阳(CCF会员),男,教授、博士,主研方向为深度学习

    魏伟,硕士研究生

    高重阳,硕士研究生

Abstract:

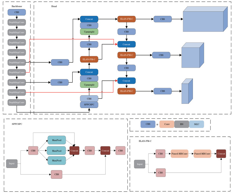
An improved YOLOv7-tiny-based lightweight infrared ship target detection model is proposed to address the issues of low accuracy and high computation load of ship image detection in the infrared range. First, the lightweight model PP-LCNet is employed in the backbone network, which significantly reduces both the number of parameters and computational requirements. Second, an improved Fused-MBConv module and a Coordinate Attention (CA) mechanism are incorporated to construct the ELAN-FM-C module, which is then integrated into the feature fusion layer to comprehensively focus on the spatial and channel information of the feature layer to obtain a large receptive field. Subsequently, the Minimum Distance Points Intersection over Union (MDPIoU) loss function, which compares the bounding box similarity based on the minimum point distance, is adopted to simplify the computation process and improve the detection capability of the lightweight model for infrared targets. Based on this, an R-BiFPN structure is proposed to fuse more effective features, thereby improving the detection performance of the lightweight model across targets of different scales. Finally, a knowledge distillation technique is used to further improve the detection accuracy of the model. The improved model is validated on the Iray Optoelectronics infrared offshore ship dataset, achieving a mean Average Precision (mAP) that is 3.3 percentage points higher than that obtained using the original YOLOv7-tiny model. Simultaneously, the parameter and computational complexities are reduced by 23.0% and 30.3%, respectively, and the model size is reduced by 21.7%. Experiments on publicly available ship datasets, namely SeaShips and Ship Images, reveal that, compared to other mainstream and latest detection models, the improved model demonstrates excellent generalization and robustness and outperforms other models in terms of both detection accuracy and lightweight design.

Key words: ship target detection, lightweight, knowledge distillation, attention mechanism, YOLOv7-tiny network

摘要:

针对红外场景下的船舶图像检测准确率低和计算量大的问题, 提出一种用于红外船舶目标检测的改进YOLOv7-tiny模型。首先, 在主干网络采用轻量级模型PP-LCNet, 极大降低网络参数量与计算量。然后, 改进Fused-MBConv模块和坐标注意力(CA)机制构建ELAN-FM-C模块, 将其引入特征融合层, 全面关注特征层的空间信息和通道信息, 获取更大感受野。接着, 使用基于最小点距离的边界框相似度比较的MDPIoU损失函数, 简化了计算过程, 提高了轻量级模型对红外目标的检测能力。然后, 设计R-BiFPN结构来融合更多有效特征, 提高了轻量级模型对不同尺度目标的检测效果。最后, 利用知识蒸馏技术进一步提高了模型的检测精度。在艾睿光电红外海上船舶数据集上的验证结果表明, 相比原始YOLOv7-tiny模型, 改进模型检测的均值平均精度(mAP)提高了3.3百分点、参数量和计算量分别降低了23.0%和30.3%、模型大小减小了21.7%。在公开船舶数据集SeaShips和Ship Images上的验证结果表明, 与主流和最新检测模型相比, 改进模型具有良好的泛化性和鲁棒性, 并且在检测精度和轻量化方面表现更优。

关键词: 船舶目标检测, 轻量级, 知识蒸馏, 注意力机制, YOLOv7-tiny网络